来源:互联网作者:欧易pp2025-08-19 07:38:00
reservoir 将自己定位为“下一代稳定币协议”,提供 rusd(稳定币)、srusd(浮动收益币)、trusd(定期收益币)和许可型借贷。它声称拥有原生的跨网络铸造/赎回功能以及多资产抵押。该协议使用信用执行器、锚定稳定模块 (psm) 和实时储备证明来保持稳健性和流动性;其治理代币为 dam。这篇token insights文章分析了其技术特性、代币经济学、生态系统合作伙伴以及未来路线图。
摘要:Reservoir 结合了“多资产 + 实时储备 + 合规模块”,以支持 rUSD 的 1:1 铸造/赎回和收益分配;DAM 负责参数管理。合约和审计均公开;该生态系统正在整合借贷和跨链支持。
Reservoir 是一个部署在以太坊上的稳定币协议,原生支持多网络。其产品套件包括 rUSD(稳定币)、srUSD(浮动利率存款)、trUSD(固定期限息票)以及一个许可型借贷市场。它旨在平衡五个维度——去中心化、稳定性、资本效率、可扩展性和实用性——并称之为“五引理”(Pentalemma)。与“1.0”稳定币相比,Reservoir 强调多元化的抵押品(链上/链下资产),并将实际收益返还给持有者,同时从第一天起就设计了跨链流通。
rUSD 是一种 ERC-20 代币,可以 1:1 铸造/兑换 USDC,并面向非美国制裁地区的非美国用户开放。它支持按需铸造/兑换、借贷和跨链使用。
主要特点:
Reservoir 的收益型代币srUSD 和 wsrUSD可供非美国用户和未受制裁国家的用户使用。srUSD每日计息,用户可以随时铸造和/或赎回。wsrUSD每个区块计息,用户可以随时铸造和/或赎回。srUSD和wsrUSD的利率将保持不变,并由治理层积极维护,并根据协议资产负债表的状态进行设定。
主要特点:
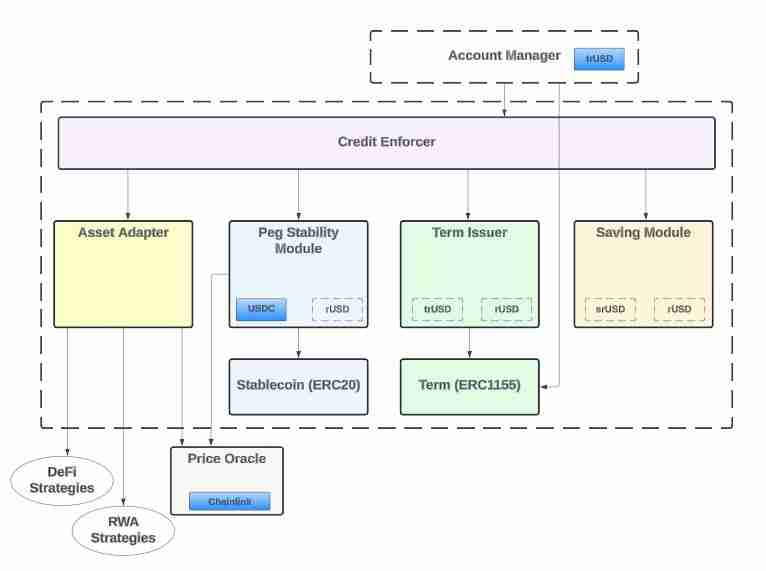
核心三角:信用执行器、挂钩稳定性模块(PSM)和实时储备证明。
系统中增加杠杆的交易必须经过信用执行者。下图显示,协议的依赖关系要求信用执行者在每次采取行动时检查资产、权益和流动性比率。这种设计确保了协议的偿付能力,如果证明其存在问题,则会撤销。

Docs 的状态治理由代币持有者通过 DAO 控制,涵盖 srUSD 汇率、资产适配器和风险参数。合约地址在“智能合约地址”下发布,以便链上验证。
CoinMarketCap列出了 10 亿 DAM 的上限,其中流通量约为 2 亿(约占 20%)。项目渠道显示,DAM 将用于治理和生态系统激励(例如质押/积分),具体使用情况取决于未来的提案和通知。
该协议报告了四项审计(核心协议、Morpho 借贷、LayerZero 跨链、wsrUSD 和再平衡器),从而降低了系统集成风险。Reservoir 拥有公共合约、审计记录和实时资产负债表,提供了一个可验证的平台;DAM 的价值锚定取决于协议规模和治理效率。

借贷和杠杆:Reservoir 的借贷市场将通过Morpho(在 Steakhouse 的支持下)启动,允许多资产抵押品以浮动或固定利率铸造 rUSD,形成“铸造→赚取→再抵押”循环。
多链和跨域:文档列出了跨网络的 rUSD/srUSD/wsrUSD 的 OFT 支持和地址——建议“多网络前端铸造/兑换,集中风险控制后端”。
资产适配器和 RWA:适配器涵盖 DeFi 收益、MM/货币市场、加密支持信贷和分层 RWA;治理负责尽职调查和限制。
用户可以通过储备证明仪表板和合约跟踪头寸、PSM 余额和分配规则,并与审计报告和链上地址进行交叉核对。
多抵押品+实际收益+跨链铸造/赎回,srUSD/trUSD分割短期流动性与长期收益——旨在平衡稳定性和规模。
所有这些都需要通过链上数据和治理提案进行持续验证。
这些可以通过文档/合同/仪表板进行交叉验证。
核心产品?rUSD、srUSD、wsrUSD、trUSD;计划建立一个许可借贷市场——形成“铸造→赚取→期限→借款”的产品循环。
rUSD 可以 1:1 兑换吗?文档指出 USDC 的铸造/兑换比例为 1:1;PSM 会自动维持最低 USDC 缓冲以支持挂钩。
Reservoir 如何缓解银行挤兑/脱钩风险?Credit Enforcer 设定了三个比率的硬性门槛,并配备了自动 PSM 充值系统以及实时公共资产负债表。
DAM 的作用?对利率、资产适配器和风险参数进行治理;合约和多链部署是公开的。
审计状态?已披露四项审计——核心协议、借贷集成、跨链桥和 wsrUSD/rebalancer。
如何实现多链/跨链流动?通过 OFT 适配和多网络合约,rUSD/srUSD/wsrUSD 可以跨链原生流动。
完整的机制:信用执行者+PSM+储备证明构建了一个稳健、流动、透明的循环。
产品分层:rUSD 挂钩、srUSD 浮动、trUSD 固定期限息票——共同塑造可扩展的需求曲线。
清晰的治理:DAM 控制利率/资产/风险参数;链上合同和审计是可验证的。
生态系统表面:借贷和 OFT 多链支持扩大协议覆盖范围——跟踪抵押品和跨链流动的实际增长。
风险监控:PSM 缓冲、挂钩恢复时间和 RWA/链上交易对手风险敞口是主要监控点。
以上就是什么是Reservoir(DAM币)?怎么样?DAM币作用、代币经济学及路线图介绍的详细内容