来源:互联网作者:欧易下载安装2025-05-23 07:46:00
usual项目:usd0++脱锚事件深度解析及潜在风险
近期,Usual发行的USD0++稳定币脱锚事件引发市场广泛关注和恐慌。该项目曾因其基于RWA的稳定币发行机制和法国国会议员背书而备受瞩目,并在去年11月上线顶级CEX后价格暴涨超过10倍。然而,近期一系列事件却将其推向风口浪尖。1月10日,Usual官方宣布修改USD0++提前赎回规则,导致USD0++一度脱锚至0.9美元附近,截至本文撰写时(2025年1月15日)仍未完全回稳。

本文将从DeFi产品设计的角度,深入剖析Usual的产品逻辑、经济模型以及USD0++脱锚事件的成因,并探讨潜在的“猫腻”。一个值得关注的观点是:Usual修改USD0++兑USD0的无条件保底价至0.87,意在爆破Morpha借贷平台上的USD0++/USDC循环贷仓位,清除主要套利用户,同时避免USDC++/USDC金库出现系统性坏账(清算线LTV为0.86)。
Usual的Token体系及产品逻辑
Usual主要发行四种Token:稳定币USD0、债券代币USD0++、项目代币USUAL和治理代币USUALx(本文重点关注前三种)。其产品逻辑可分为三层:

第一层:稳定币USD0
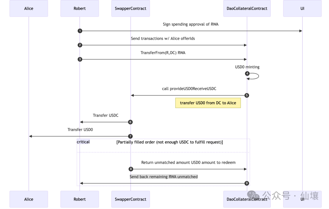
USD0是一种等额抵押稳定币,以RWA资产(主要为USYC和M,均以美国短期国债担保)作为抵押。USD0的铸造方式有两种:




第二层:增强版国库券USD0++
USD0++持有者可分享底层RWA资产的利息收益,以及每日增发的USUAL代币激励。USD0++可1:1兑换USD0,但默认锁仓四年。用户可通过Curve等二级市场或在Morpho等借贷协议中使用USD0++借出USDC来提前变现。




第三层:项目代币USUAL及USUALx
用户可通过质押USD0++或二级市场购买获得USUAL,并可1:1铸造治理代币USUALx。USUALx持有者可分享USUAL增发的部分收益。

脱锚事件及潜在“猫腻”
Usual修改赎回规则,提供有条件赎回(1:1兑换,但需支付部分USUAL收益)和无条件赎回(不支付收益,但兑换比例最低为0.87)两种选择。这一举动引发市场恐慌性抛售,导致USD0++脱锚。



0.87的无条件赎回比例与Morpha平台0.86的清算线非常接近,这引发了关于Usual故意爆破循环贷仓位,清除套利用户的猜测。










未来展望及暴露的问题
此次事件暴露了DeFi领域的一些问题:用户对项目文档理解不足,项目方决策缺乏透明度和社区参与,以及中心化风险。 Usual的未来走向仍存在不确定性,USD0++能否回锚以及USUAL价格走势,都将取决于市场反应和项目方的应对策略。
以上就是深度解析Usual:USD0++脱锚与循环贷爆仓背后的“猫腻”的详细内容